质性数据分析软件NVivo教程:参考文献
NVivo是一款支持定性研究方法和混合研究方法的软件。它可以帮助您收集、整理和分析访谈、焦点小组讨论、问卷调查、音频等内容。全新的NVivo12更可协助您处理社交媒体和网页内容。NVivo强大的搜索、查询和可视化工具使您可以深入地分析您的数据。
如果使用EndNote,Zotero,RefWorks或Mendeley等参考管理工具进行文献综述,则可以将参考导入到NVivo中。导出为RIS或XML文件格式,便于导入到NVivo。
如果您首先在NVivo中收集书目数据,当您准备好编写调查结果时,可以将此数据导出到参考管理工具。NVivo可以导出为RIS或TXT文件格式。
导入参考
在Import(导入)选项卡上的Bibliography(书目)组中,选择一个选项。
找到并选择要导入的文件,然后单击Open(打开)。
查看默认的导入选项,然后进行任何必需的更改。
(可选)单击Advanced(高级)以修改特定参考的导入选项。
单击Import(导入)。
注意:
文件描述只能存储512个字符。如果摘要对您很重要,则应选择根据摘要,关键字和注释创建备忘录,以便将完整的摘要导入备忘录。如果要编码和查询摘要的文本,也可以将摘要存储在备忘录中。
如果要从EndNote导入文件附件和图形,请确保EndNote参考库在计算机(或网络驱动器)上可用,以便NVivo可以提取文件和图形。
使用RefWorks附件功能附加的文件(仅具有机构许可)不能通过RIS文件从RefWorks导出,因此不能导入到NVivo中。
没有文件附件,URL或图形的引用将作为外部文件导入到NVivo中。带有关联文件的引用可以作为内部文件导入。
导入现有文件的参考
如果您已经在项目中创建了与参考管理工具中存储的书目数据相对应的文件,则可以导入书目参考并将其链接到现有文件。
注意:
如果现有文件已链接了备忘录,而您选择将摘要内容替换为摘要,关键字和注释,则将丢失当前已记录在备忘录中的所有现有内容。如果备忘录内容对您很重要,则可以在导入数据之前取消链接备忘录,并使用另见链接将其与文件相关联,以便将现有的备忘录保留在项目中,并将摘要,关键字和注释写到新的链接备忘录中。
作为导入的一部分,NVivo将对照项目中已有的文件检查要导入的引用。然后根据引用与现有文件的匹配程度来对引用计数进行分组,如下所示:
Already linked(已链接的文件)包括以前从EndNote导入的引用。
To be linked(要链接的内容)包括与现有文件名称匹配的引用。
Import new(导入新的内容)包含的引用与现有文件的名称不匹配。您仍然可以按以下方式手动匹配它们。
按照上述步骤为您的参考管理工具导入参考。
单击Advanced(高级)。
找到您要匹配的引用,并为每个引用执行以下操作:
在Matched Files(匹配的文件)下,选择。
选择要与参考匹配的文件,然后单击OK(确定)。
完成对引用的匹配后,单击OK(确定)。
单击Import(导入)。
注意:
匹配对现有文件的引用时,NVivo根据其EndNote ID(如果可用)进行匹配,否则NVivo在标题(默认)或作者和年份(在按名称列出文件列表中选择)时进行匹配。
如果您手动匹配的参考文件包含附件,URL或参考文件,则这些文件将不会作为内容导入,以保留现有文件。但是,参考数据作为属性值存储在文件中。
了解如何将参考信息导入NVivo
对于导入的每个引用,NVivo都会检查项目中是否已存在匹配的文件-如果没有匹配的文件,则会创建一个新文件。
没有关联文件的引用将作为外部文件导入到NVivo中。带有关联文件的引用可以作为内部文件导入到NVivo中。例如,如果您有对期刊文章的引用,而实际文章以PDF文件的形式附加,则NVivo可以将PDF文件导入为PDF文件。(文档和PDF)
默认情况下,文件名基于出版物的标题(例如,太平洋海域),但是您可以更改导入选项,以使用出版物的作者和年份作为文件名,例如, 'Smith, Andrew (2010)'。
导入引用时创建的文件将分配给文件分类(以便引用信息可以作为属性值存储在文件中)。默认情况下,所有文件都分配给分类参考-您可以在分类表中查看所有参考,可以用于要创建查询来搜索具有共同属性的不同类型文献的查询。例如, 在特定年份发布的所有参考。也可以为每种参考类型(例如,期刊文章或书籍)创建单独的文件分类。
参考信息的导入方式如下:
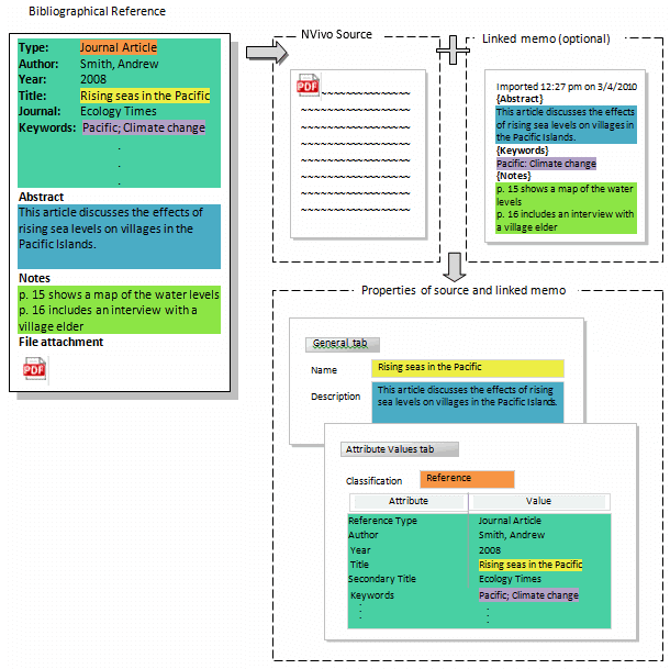
标题(或作者和年份)用于命名文件-该信息也作为属性值存储在文件中。
摘要成为文件的描述,也可以将其导入链接的备忘录中,以便您可以编码和查询文本。
关键字将作为属性值导入到文件中,也可以将它们导入链接的备忘录中。
注释可以选择导入到链接的备忘录中-如果在导入过程中未选择此选项,则它们在NVivo中不可用。
所有其他参考信息(例如,日记帐和卷)都作为属性值存储在文件中。
如果您接受默认的导入选项,则参考将导入到NVivo中,如下图所示。

注意:
当引用中包含可以导入NVivo的文件附件时,将创建一个文件(包含文件附件的内容),否则将创建一个外部文件(不包含任何内容)。
如果参考字段中有多个项目(例如,多个作者),则将这些项目添加到属性值中,并用分号(;)分隔。
属性值最多可以存储255个字符,导入时超出此限制的任何参考信息都将被截断。
如果参考文献库很大,则可能需要一些时间将数据导入NVivo,建议考虑导入较小的参考组。
了解与引用关联的文件的处理方式
导入引用时,可以选择从文件附件,文件URL(文件://主机/路径)和图形中导入内容。如果选择不导入内容,则引用将作为外部文件导入,并带有指向该文件的链接。参考信息作为属性值存储在外部。如果您选择导入内容,则NVivo在可能会将文件导入为新文件,例如PDF或图片文件。参考信息作为属性值存储在新文件中。
如果由于某种原因无法导入文件,则NVivo会创建一个外部文件来表示文件附件。参考信息将作为属性值存储在新的外部文件中,并且外部文件具有指向文件的链接。在以下情况下无法导入文件:
该文件是受密码保护或受版权保护的文件-PDF有时会受到保护。
该文件不是受支持的格式。
无法访问该文件-例如,参考库不在您的计算机上,或者无法通过网络访问。
每个参考只能导入一个文件附件,URL或图形。例如,如果引用包含多个文件附件,则默认情况下,将导入第一个文件附件。如果要导入其他文件,请单击Advanced(高级)按钮(在导入对话框上),然后选择想要的文件,导入该特定参考。所有文件附件,URL或图形的路径和文件名都记录在文件属性值中。(下载NVivo12尝试导入参考)
导出参考
在导航视图的Data(数据)下,单击File Classifications(文件分类)。
选择一个或多个文件分类以导出。
在Share(共享)选项卡上的Export(导出)组中,单击Export Bibliography(导出书目),然后选择一个选项。
(可选)更改导出文件的名称或位置。
单击Save(保存)。
如果要导出大量分类数据,则导出可能需要几分钟。您可以在NVivo窗口底部的状态栏中监视导出进度。
注意:
您只能导出具有书目ID的分类(通过将预定义的书目分类之一添加到项目中来创建)。书目ID显示在分类属性中。要查看属性,请选择分类,然后在Home(主页)选项卡的Item(项目)组中单击Properties(属性)图像。
自定义属性将被忽略,仅可导出具有书目ID的属性中存储的值。
将XML文件导入EndNote时,请在导入选项中选择EndNote生成的XML。
将RIS文件导入RefWorks时,选择RIS格式作为导入格式。
如果将参考数据导入到NVivo中,然后再将其导出回参考管理工具中,则只有可以导入到NVivo中的数据才可以导出回参考管理工具中 例如:当您将引用导入到NVivo中时,每个引用只能导入一个文件附件,并且超过255个字符时,存储在属性值中的所有引用信息都会被截断。
推荐文章:
想要购买NVivo正版授权的朋友,或者获取更多该产品相关信息的朋友可以点击
关注慧聚IT微信公众号???,了解产品的最新动态及最新资讯。


QQ交谈
在线咨询

渝公网安备
50010702500608号

客服热线